Verificação 1: Período do Contrato
No cadastro do contrato, os campos Data Inicial e Data Final devem abranger apenas um mês.
Exemplo: Para replicar de janeiro para fevereiro, o contrato original deve ter data de 01/01/2025 a 31/01/2025.

Verificação 2: Quantidade de Parcelas
No campo Quantidade de Parcelas, deve constar apenas o número 1 (um).
A replicação não funciona se houver mais de uma parcela cadastrada.

Verificação 3: Valores Informados
Os campos Valor Original e Valor Atualizado devem conter o valor referente a um único mês da despesa.
Não informe o valor total anual ou trimestral.

Passo a Passo para Replicação
Passo 1: Acessar o Módulo de Contratos
Acesse: Contábil > Movimentações > Contratos.
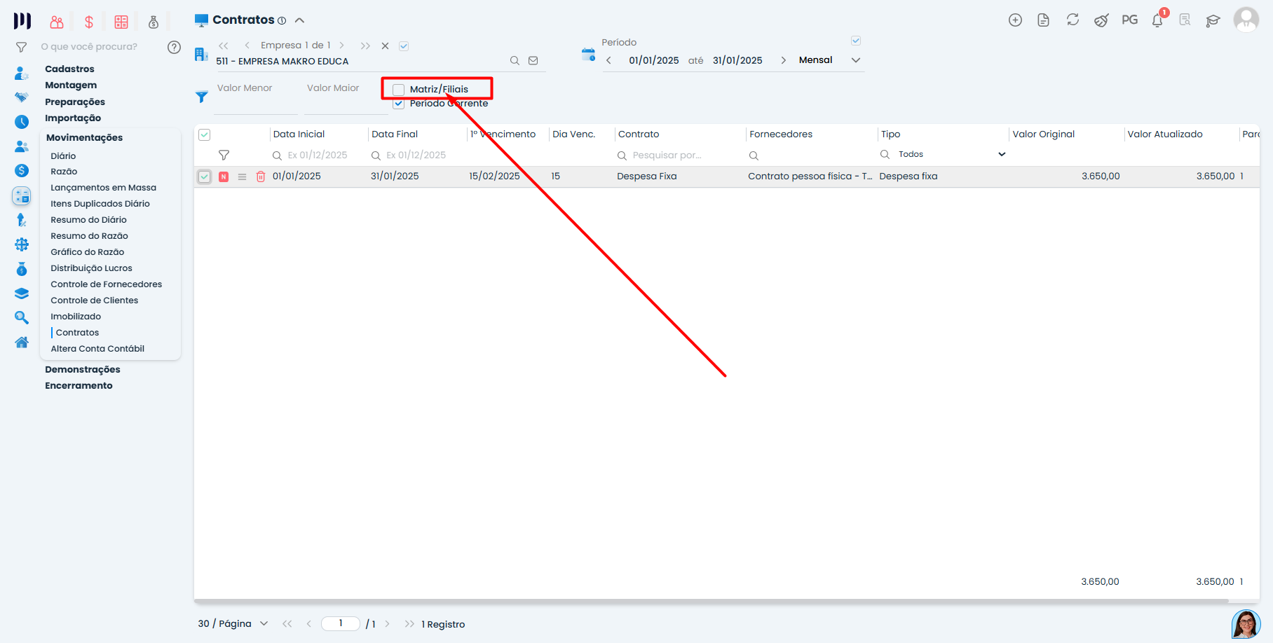
Passo 2: Limpar e Aplicar os Filtros Corretos
Na tela de listagem, limpe todos os filtros ativos.

Desmarque a opção “Matriz/Filiais”

Marque a opção “Período Corrente”.
- Na lista, localize e selecione o contrato de despesa fixa que deseja replicar para o próximo mês.

Selecione o período exato correspondente à data de lançamento do contrato que deseja replicar.

Passo 3: Executar a Replicação
- Com o contrato selecionado, clique no botão ou campo de replicação (geralmente representado por ícones como duas setas circulares ou com a legenda “Replicar”).
Aguarde o processamento.

Confirmação da Replicação
Se todas as etapas foram seguidas corretamente:
O sistema exibirá uma mensagem de sucesso.
Para confirmar, altere o filtro de período para o mês seguinte.
O contrato replicado deve aparecer na lista.
Se a replicação falhar:
Volte e verifique novamente as Verificações Prévas 1, 2 e 3.
Confirme se o período selecionado no filtro bate exatamente com o mês do contrato original.
Dicas Importantes
Para evitar problemas: Sempre cadastre contratos mensais com uma única parcela quando souber que precisará replicá-los.
Atenção: Após a replicação, verifique se os valores e as datas do novo contrato estão corretos.
Precisa de ajuda com outro tipo de contrato? Estamos aqui para auxiliar!
Saiba mais:
- Definir a data de pagamento dentro do próprio mês ou no mês seguinte, conforme a política da empresa e o regime ADO
- Replicação em Massa de Produtos
- Replicação em Massa no Cadastro de Produtos
- Lançamento de Contratos: Receitas e Despesas Fixas
- Validação ao replicar contratos de despesa fixa – Parte 1
- Replicação de contratos de aluguel para o período seguinte