Situação: Você precisa incluir um imobilizado no sistema, mas não possui a nota fiscal? Este guia explica como realizar o cadastro manualmente.
Siga os passos abaixo para registrar o imobilizado corretamente.
Passo a Passo para Cadastro de Imobilizado sem Nota Fiscal
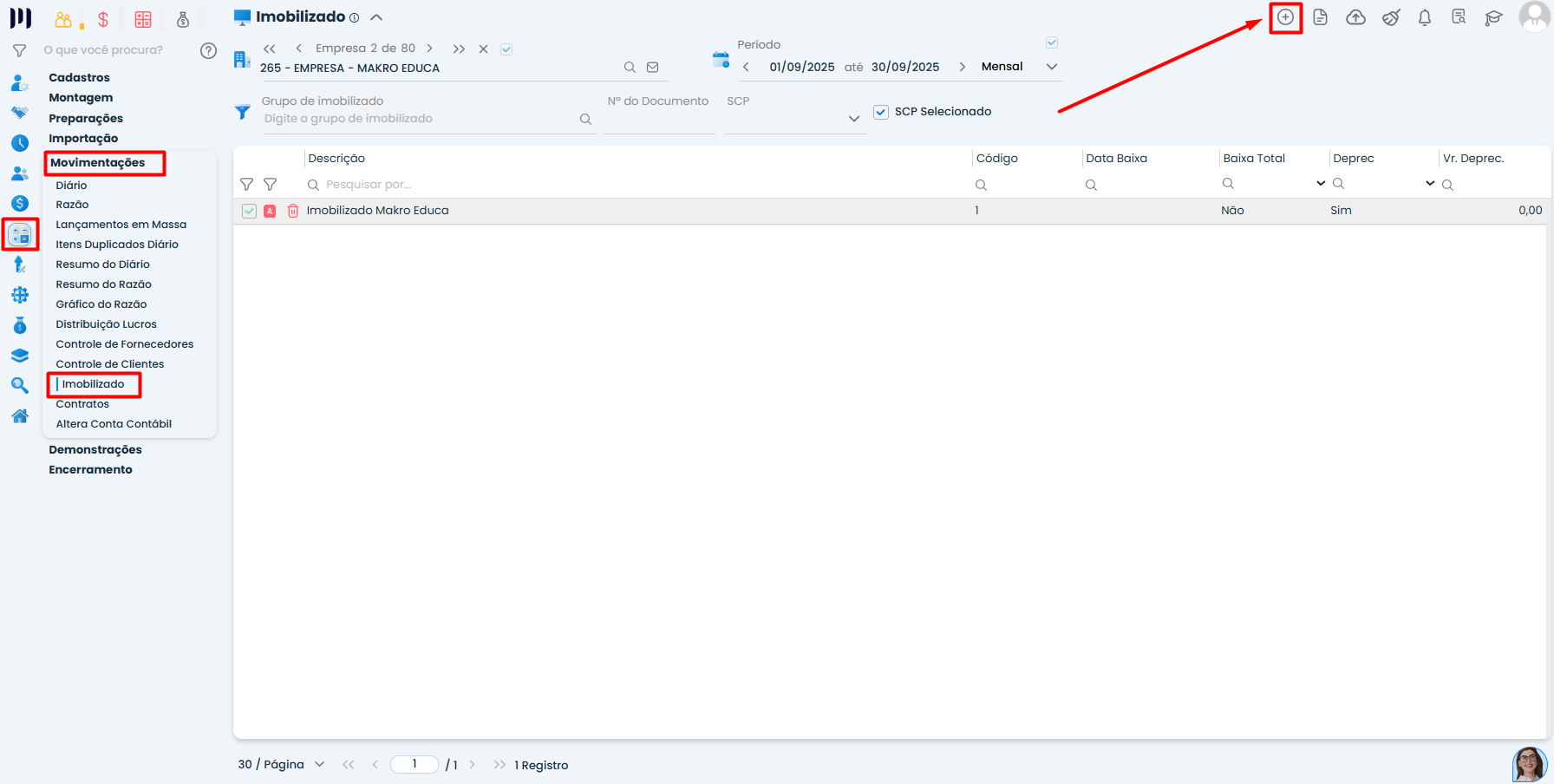
Passo 1: Acessar o Módulo de Imobilizado
Clique em Incluir Novo Registro para iniciar o cadastro.

Passo 2: Cadastrar o Grupo do Imobilizado
1. Preencha os campos obrigatórios do grupo do imobilizado, como:
Descrição (nome do bem)
Utilização do bem (uso próprio, locação, etc.)
Tipo de apuração do Pis/Cofins

2. Na aba Depreciação, informe:
Grupo do imobilizado
Se o bem gera depreciação
Valor residual (se houver)

3. Clique em Salvar para confirmar o cadastro do grupo.
Observação: Após salvar, o sistema criará automaticamente o grupo do imobilizado.
Passo 3: Incluir o Item de Composição do Imobilizado
Acesse Itens de Composição do imobilizado recém-criado.

Clique em Incluir Novo Registro para adicionar os detalhes do bem.

Passo 4: Preencher as Informações do Imobilizado
Na tela de cadastro do item, preencha:
Aba Geral
Data de compra/emissão
Situação
Quantidade
Descrição detalhada
Condição de pagamento (à vista, a prazo, etc.)
Fornecedor

Aba Documentos
Número do documento (caso não tenha nota fiscal, insira um número fictício, como “001”)
Modelo da nota fiscal (se não souber, insira uma informação fictícia)

Aba Valores
Valor de aquisição

Aba Centro de Custo
Vincule o imobilizado ao centro de custo correto
Clique em Salvar para finalizar.

Passo 5: Verificar a Contabilização
Acesse Contábil > Movimentações > Razão.
Busque pela conta contábil do imobilizado para confirmar o lançamento.

Observações Importantes
Validação fiscal: Consulte um contador para garantir que o cadastro manual esteja em conformidade com a legislação.
Saiba mais:
- Lançamento de imobilizado com nota fiscal lançada no sistema
- Controle de Imobilizado
- Geração de lançamento de depreciação referente aos imobilizados
- Inclusão de saldo de imobilizados que compõe balanço de abertura
- Inclusão de imobilizado por empréstimo no sistema