Assuntos em alta:

Conteúdo sobre todos os departamentos!

Validação ao replicar contratos de aluguel – Parte 1

 Contexto: Ao tentar replicar um contrato de aluguel para o mês seguinte, você pode encontrar mensagens de validação que impedem a conclusão do processo. Vamos resolver juntos esses problemas mais comuns!

Problema 1: “Nenhum contrato selecionado”

Mensagem do sistema:
Identifiquei uma divergência ao tentar replicar os registros, pois nenhum deles foi Selecionado. Vou precisar que você verifique se selecionou corretamente um contrato e se ele possui a informação de Data Final.
Após verificar, tente novamente.

Solução passo a passo:

  • Selecione o contrato corretamente:

  • Na tela de contratos em Contábil > Movimentações > Contratos, clique na caixa de seleção ao lado do contrato desejado

  • Verifique se aparece uma marcação indicando que está selecionado

Tela de Contratos de aluguel no Sistema Contábil Makro com caixa de seleção marcada em Movimentações > Contratos para replicação mensal.Tela de Contratos de aluguel no Sistema Contábil Makro com caixa de seleção marcada em Movimentações > Contratos para replicação mensal.
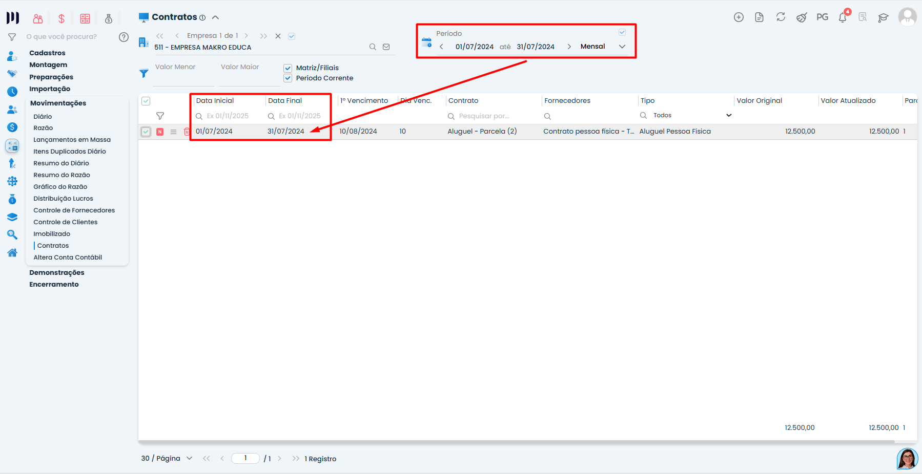
  • Verifique as datas do contrato:

  • Acesse o cadastro do contrato

  • Confirme se o campo Data Inicial está preenchido

  • Confirme especialmente se o campo Data Final está preenchido

  • Ambas as datas devem cobrir exatamente um mês (exemplo: 01/07/2024 a 31/07/2024)

Tela de Contratos de aluguel no Sistema Contábil Makro exibindo Data Inicial e Data Final preenchidas corretamente para replicação mensal.
  • Ajuste se necessário:

  • Se a Data Final estiver vazia, preencha com a data correspondente ao final do mês

  • Salve as alterações antes de tentar a replicação novamente

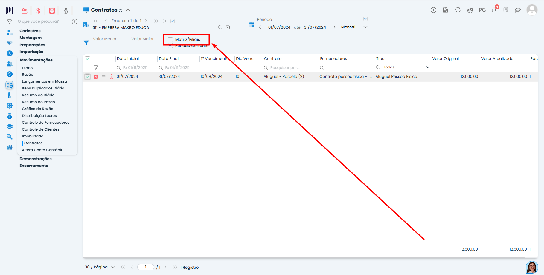
Problema 2: “Divergência no Filtro Corrente”

Mensagem do sistema:
Identifiquei uma divergência no Filtro Corrente. Para que ocorra a replicação para o mês seguinte, é necessário que você não filtre pela Matriz/Filiais. Vou precisar que você verifique e tente novamente.”

Solução passo a passo:

  • Acesse os filtros:

  • Na tela de contratos, localize a seção de Filtros

  • Procure especificamente pelo filtro Matriz/Filiais

  • Desmarque o filtro:

  • Certifique-se de que o filtro Matriz/Filiais está desmarcado

  • Se estiver marcado, clique para remover a seleção

Tela de Contratos de aluguel no Sistema Contábil Makro com filtro Matriz/Filiais destacado para desmarcar antes da replicação.

Verificação final antes de replicar:

  • Contrato selecionado (caixa marcada)

  • Data Inicial preenchida

  • Data Final preenchida (um mês após a inicial)

  • Filtro Matriz/Filiais DESMARCADO

Dicas para evitar problemas:

  • Sempre preencha a Data Final ao criar novos contratos

  • Verifique os filtros antes de tentar replicar

Se após essas verificações o problema persistir, me conte qual mensagem específica está aparecendo para te ajudar melhor!

Saiba mais:

Esse artigo foi útil para você?
SIMNÃO