A partir do período de maio/2023, a guia de recolhimento da DCTFWeb passou a incluir, em um único documento, os valores do INSS e do IRRF retidos na folha de pagamento. Antes, eles eram recolhidos em guias separadas.
O INSS é apurado por competência (incide sobre a folha do mês), e o IRRF é apurado por caixa (incide no momento do pagamento). Por terem regimes diferentes, precisamos criar uma nova estrutura de contas e eventos no sistema para que a contabilização e a geração da guia unificada funcionem perfeitamente.
Passo 1: Cadastrar uma nova conta contábil unificada.
Objetivo: Criar uma conta específica onde tanto o INSS quanto o IRRF serão contabilizados a partir da unificação.
Instruções detalhadas:
Acesse o menu: Contábil > Cadastros > Plano de Contas.
No plano de contas, localize e selecione o grupo sintético chamado IMPOSTOS E TRIBUTOS FEDERAIS.
Com este grupo selecionado, clique no botão para incluir um novo registro (ou similar).
Cadastre uma nova conta analítica com um nome claro, por exemplo: “INSS/IRRF Unificado – DCTFWeb”.
Dica: Anote o código completo desta nova conta (ex.: 2.1.03.001). Você precisará dele no próximo passo.


Passo 2: Cadastrar os Novos Eventos Contábeis
Objetivo: Criar os eventos de lançamento que usarão a nova conta criada, para todos os tipos de incidência.
Instruções detalhadas:
Acesse o menu: Contábil > Cadastros > Eventos.
Você precisará criar um novo evento contábil para cada uma das situações abaixo. Em cada um, na configuração das contas, utilize a nova conta de INSS/IRRF Unificado que você acabou de criar.
Lista de Eventos a Cadastrar:
INSS sobre Salário / INSS sobre Rescisão / INSS sobre Férias / INSS sobre 13º Salário / INSS sobre Pró-labore / INSS Patronal / INSS de Terceiros / INSS Compensação / INSS Retenção / INSS Autônomos / Salário Maternidade / Salário Família / IRRF sobre Salário / IRRF sobre Rescisão / IRRF sobre Férias / IRRF sobre 13º Salário / IRRF sobre Pró-labore / IRRF sobre Autônomo

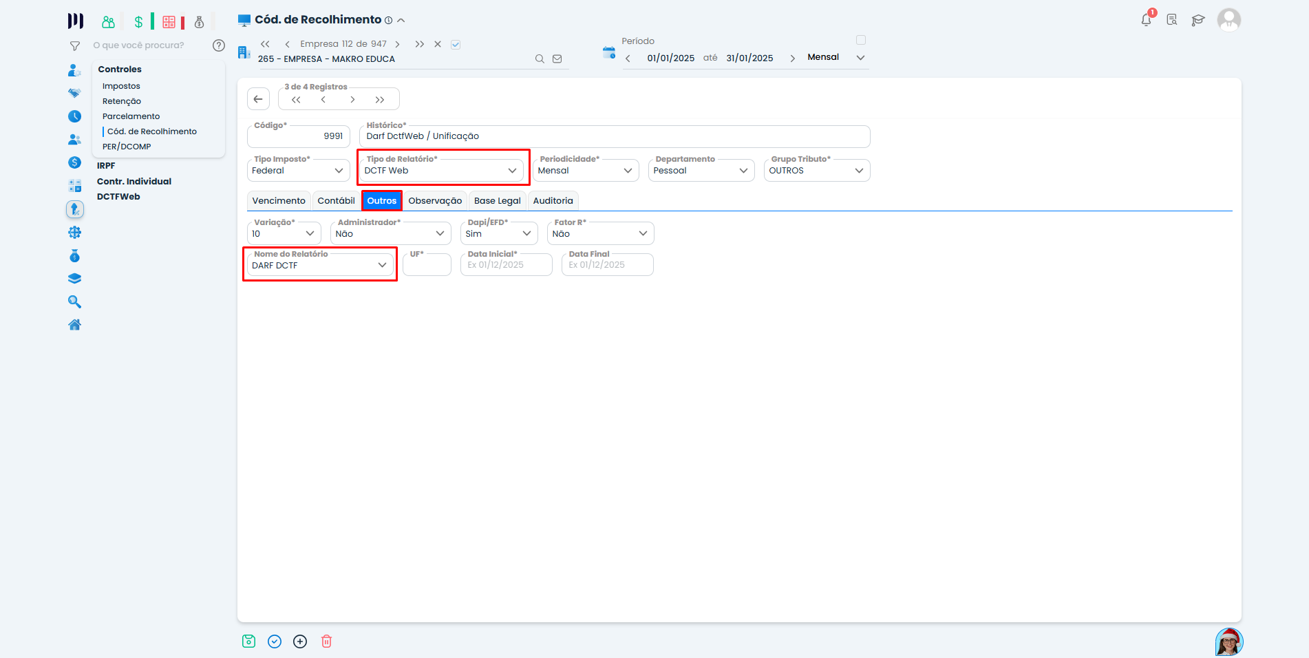
Passo 3: Cadastrar o Novo Código de Recolhimento 9991
Objetivo: Configurar o código que será usado para gerar a guia unificada da DCTFWeb.
Instruções detalhadas:
Acesse o menu: Tributos > Controles > Cód. Recolhimento.Clique para Incluir um Novo Registro.
Cadastre DOIS códigos conforme abaixo:
Código 1: Para Recolhimentos Mensais
Código: 9991
Descrição: DctfWeb / Unificação
Código 2: Para o 13º Salário
Código: 9991
Descrição: DctfWeb / Unificação – Anual Relativa a Gratificação Natalina – 13º salário
Configurações OBRIGATÓRIAS na Aba “Contábil”:
No campo “Valida”, selecione a opção “NÃO”. Isso é essencial porque as datas de início da nova contabilização são diferentes para cada imposto:
INSS: Contabilizado a partir de 01/05/2023 (regime de competência).
IRRF: Contabilizado a partir de 01/04/2023 (regime de caixa)
No campo “Tipo de Relatório*”, selecione obrigatoriamente a opção “DCTF Web”.
No campo “Nome do Relatório*”, informe obrigatoriamente “DARF DCTF”.





Observação final desta parte: Após concluir todos estes cadastros, será necessário revisar e ajustar os parâmetros e vinculações do sistema para que os novos eventos e o código 9991 sejam utilizados nos processos automáticos de folha e contabilidade. Fique atento para a Parte 2 deste guia, que abordará essas configurações.