Contexto: Ao tentar replicar um contrato de despesa fixa para o mês seguinte, você pode encontrar mensagens de validação que impedem a conclusão do processo. Vamos resolver juntos esses problemas mais comuns!
Problema 1: “Nenhum contrato selecionado”
Mensagem do sistema:
Identifiquei uma divergência ao tentar replicar os registros, pois nenhum deles foi Selecionado. Vou precisar que você verifique se selecionou corretamente um contrato e se ele possui a informação de Data Final.
Após verificar, tente novamente.
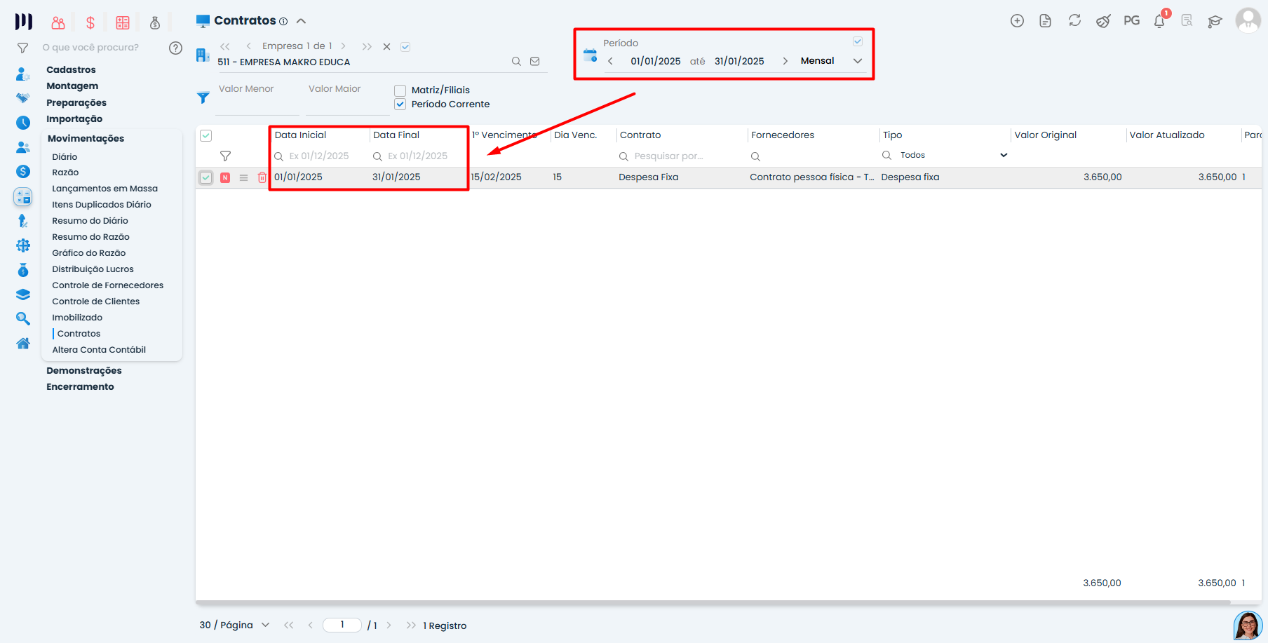
Solução passo a passo:
Selecione o contrato corretamente:
Na tela de contratos em Contábil > Movimentações > Contratos, clique na caixa de seleção ao lado do contrato desejado
Verifique se aparece uma marcação indicando que está selecionado

Verifique as datas do contrato:
Acesse o cadastro do contrato
Confirme se o campo Data Inicial está preenchido
Confirme especialmente se o campo Data Final está preenchido
Ambas as datas devem cobrir exatamente um mês (exemplo: 01/07/2024 a 31/07/2024)

Ajuste se necessário:
Se a Data Final estiver vazia, preencha com a data correspondente ao final do mês
Salve as alterações antes de tentar a replicação novamente
Problema 2: “Divergência no Filtro Corrente”
Mensagem do sistema:
Identifiquei uma divergência no Filtro Corrente. Para que ocorra a replicação para o mês seguinte, é necessário que você não filtre pela Matriz/Filiais. Vou precisar que você verifique e tente novamente.”
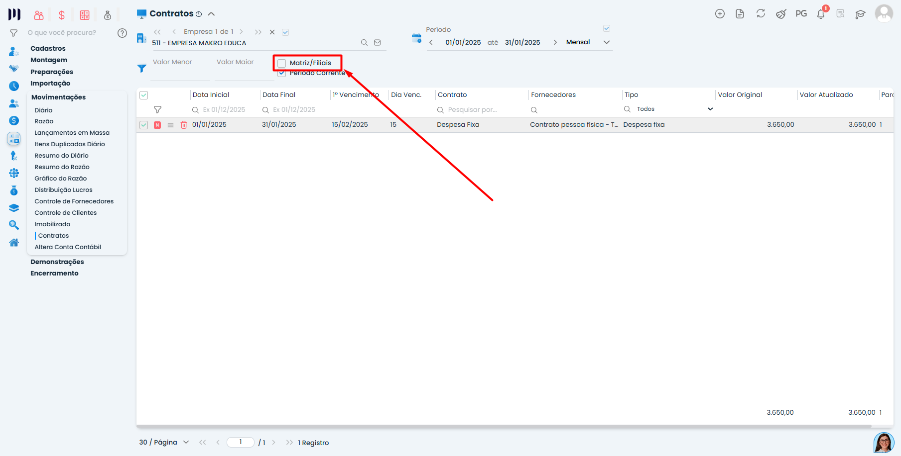
Solução passo a passo:
Acesse os filtros:
Na tela de contratos, localize a seção de Filtros
Procure especificamente pelo filtro Matriz/Filiais
Desmarque o filtro:
Certifique-se de que o filtro Matriz/Filiais está desmarcado
Se estiver marcado, clique para remover a seleção

Verificação final antes de replicar:
Contrato selecionado (caixa marcada)
Data Inicial preenchida
Data Final preenchida (um mês após a inicial)
Filtro Matriz/Filiais DESMARCADO
Dicas para evitar problemas:
Sempre preencha a Data Final ao criar novos contratos
Verifique os filtros antes de tentar replicar
Se após essas verificações o problema persistir, me conte qual mensagem específica está aparecendo para te ajudar melhor!
Saiba mais:
- ERRO: Solucionar a mensagem “não deverá ser preenchido nenhum horário” em dia de descanso
- Replicação em Massa de Produtos
- Replicação em Massa no Cadastro de Produtos
- Replicação em massa em Responsáveis empresa
- Replicação em massa em Responsáveis empresas