Como Gerar a ECF com o Tipo de Escrituração Contábil
A Escrituração Contábil Fiscal (ECF) é uma obrigação digital enviada anualmente à Receita Federal por empresas optantes pelo Lucro Real, Lucro Presumido ou Lucro Arbitrado. Ela consolida os dados contábeis e fiscais, cruzando informações com a ECD (Escrituração Contábil Digital) para apuração do IRPJ e da CSLL.
Isso acontece quando sua empresa tem a obrigação de entregar a ECF. Antes de gerar o arquivo, é crítico configurar o sistema com o Tipo de Tributação correto e garantir que todos os meses do ano estejam contabilmente fechados.
Para evitar erros, verifique sempre se o Tipo de Tributação da empresa está corretamente configurado como “Contabilidade” no módulo federal. Esta é a configuração mais comum para a geração da ECF.
Vamos ao passo a passo:
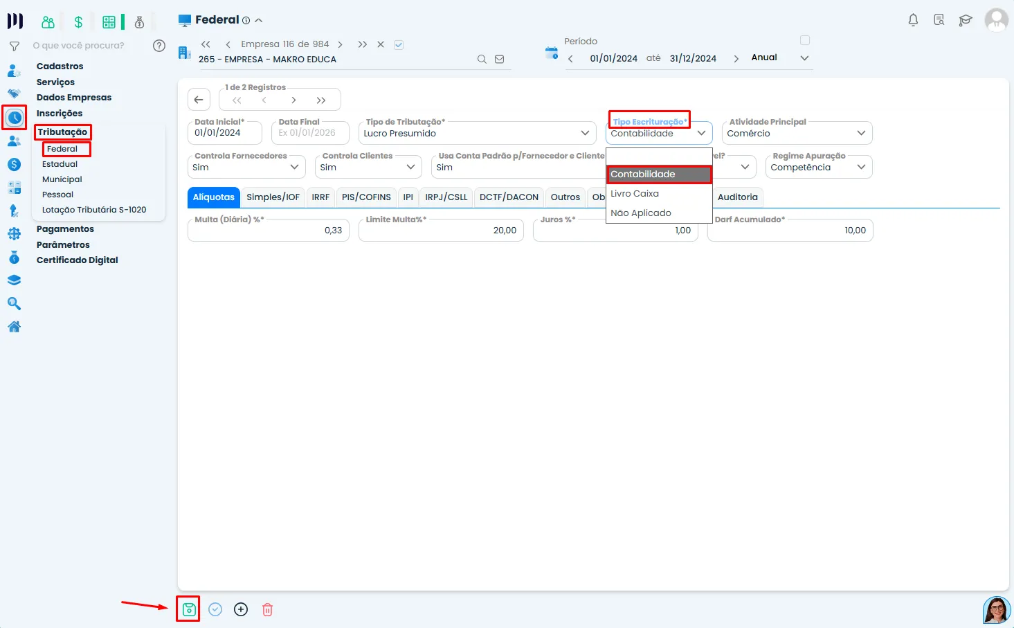
Passo 1: Configurar o Tipo de Tributação Federal
- Acesse o menu principal e clique em Preparar.
- Em seguida, selecione a opção Tributação e depois clique em Federal.
- Na tela de parâmetros fiscais federais, localize o campo chamado “Tipo de Tributação”.
- No menu de opções deste campo, selecione “Contabilidade”.
- Importante: Após a seleção, clique no botão “Salvar” ou “Confirmar” para gravar essa configuração fundamental.

Passo 2: Acessar a Função de Gerar a ECF
- Agora, vá até o menu Contábil.
- Clique em Encerramento e, na lista de opções, selecione “Gerar ECF“.

Passo 3: Informar o Período e Gerar o Arquivo
- Na tela que se abrirá, informe o período anual correspondente à ECF que deseja gerar (exemplo: 2024).
- Confirme a geração clicando no botão “Gerar”, “Processar” ou similar. O sistema começará a compilar todos os dados necessários.

Observações finais e pré-requisitos cruciais:
Pré-requisito Obrigatório: Para a geração ser bem-sucedida, todos os períodos contábeis mensais do ano solicitado devem estar com o status “Fechado”. Se algum mês estiver aberto, o sistema emitirá um aviso e a geração será bloqueada.
Após a geração, o sistema criará um arquivo digital no formato específico da Receita Federal. Esse arquivo deve ser validado e transmitido através do programa oficial da RFB, o PVA.
Saiba mais:
- Importação de Notas de Serviços na EFD Fiscal
- Arquivo da ECF com o Q100
- Busca Automática de Notas CTe (Modelo 57) no MakroDFE
- Gerar ECF
- Registro X390 da ECF (Origem e aplicação de Recursos) no Sistema