Situação:
Após o encerramento contábil, é necessário verificar se os cálculos do Juros sobre Capital Próprio (JCP) e do IRRF correspondente foram gerados, e então transmiti-los à Receita Federal através da REINF.
Objetivo:
Conferir a geração dos valores, garantir a emissão correta dos eventos e realizar o envio completo e válido para a REINF.
Vamos concluir esse processo juntos!
Passo a Passo: Da Conferência ao Envio para a REINF
Passo 1: Conferir a Geração dos Valores (Após o Encerramento Contábil)
O cálculo do JCP e do IRRF sobre JCP é automático após o encerramento do departamento contábil.
Para confirmar se a retenção do IRRF foi gerada, para que consiga gerar os eventos na Reinf, acesse:
Verifique se existem registros gerados para o IRRF sobre Juros sobre Capital Próprio referentes ao período.

Passo 2: Gerar os Eventos da REINF (Série R-4000)
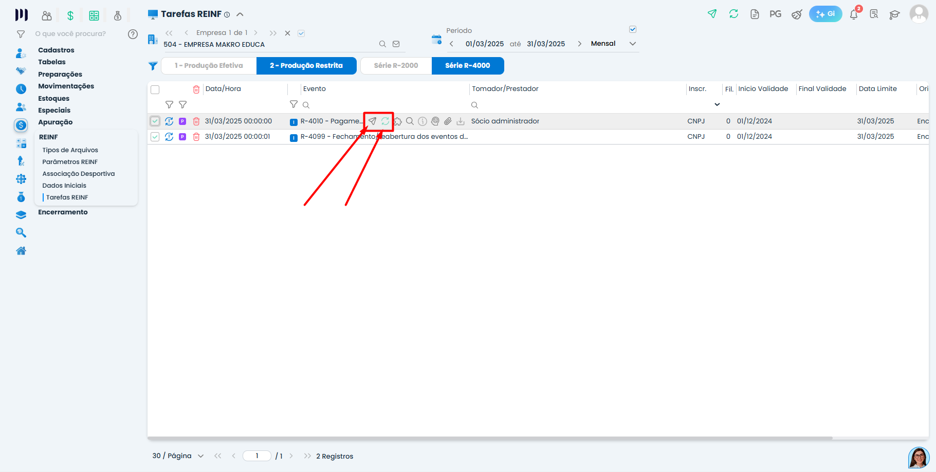
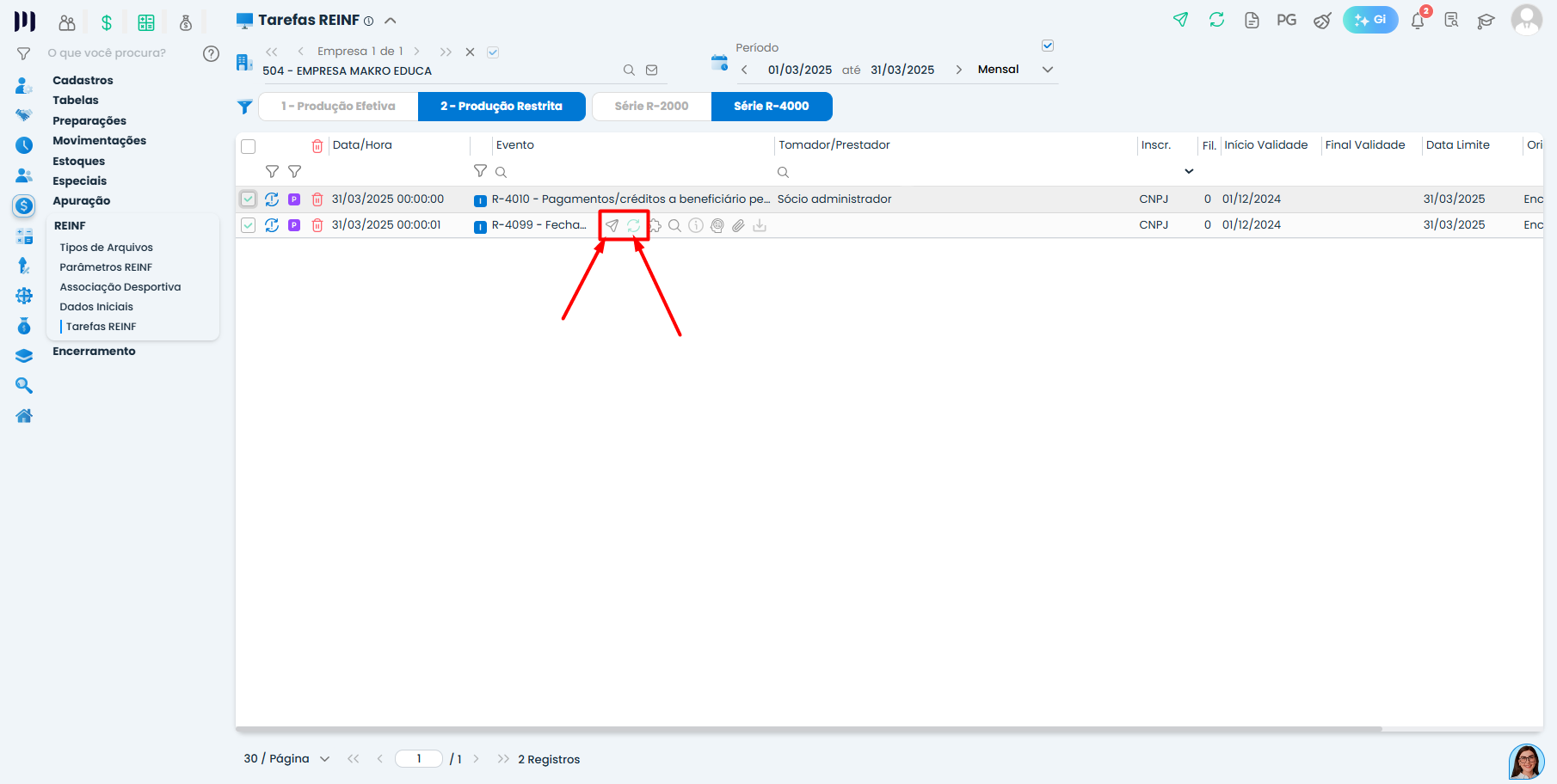
Acesse: Fiscal > REINF > Tarefas REINF.
Na lista de opções, selecione a Série R-4000
Clique no botão “Gerar”. O sistema criará automaticamente os eventos necessários com base nas retenções identificadas.

Passo 3: Enviar os Eventos para a Receita Federal
A transmissão deve seguir uma ordem específica:
Enviar os Eventos de Pagamento:
Na mesma tela de Tarefas REINF, localize e selecione primeiro o evento R-4010 (Pagamentos a Pessoa Física) e/ou o evento R-4020 (Pagamentos a Pessoa Jurídica), conforme o caso dos seus sócios.
Clique em “Enviar” para transmitir cada um à Receita Federal.
Após o envio, clique em “Consultar” para verificar o protocolo de aceitação.

Enviar o Evento de Fechamento:
Atenção: Somente após o envio e a consulta bem-sucedida de todos os eventos R-4010 e/ou R-4020 necessários.
Localize e selecione o evento R-4099 (Fechamento dos Eventos da Série R-4000).
Clique em “Enviar” e, após a transmissão, em “Consultar” para finalizar o processo.

Verificações Importantes
Antes de Enviar: Confirme se todos os valores gerados no evento batem com os cálculos do sistema e com a retenção conferida.
Ordem é Crucial: O envio do R-4099 (fechamento) sempre deve ser o último passo. Enviá-lo antes dos eventos de pagamento causará erro.
Dicas Importantes
Atenção: O evento R-4099 de fechamento não contém valores; sua função é sinalizar para a Receita que todos os pagamentos daquele período foram declarados.
Precisa de ajuda com a transmissão de outros eventos da REINF? Estamos aqui para auxiliar!
Saiba mais:
- Capital Social e Sindical
- Capital Social e Sindical
- Definir a data de pagamento dentro do próprio mês ou no mês seguinte, conforme a política da empresa e o regime ADO
- Eventos Reinf: entenda o que são eles e como resolver quando não gerados no sistema
- Configuração do ISS: município próprio ou de terceiros
- Juros sobre Capital Próprio, configurações para gerar – Parte 1